9 Structure Map

Version 8.5 by Helena K. on 2025/05/19 14:26

9.1 Scope

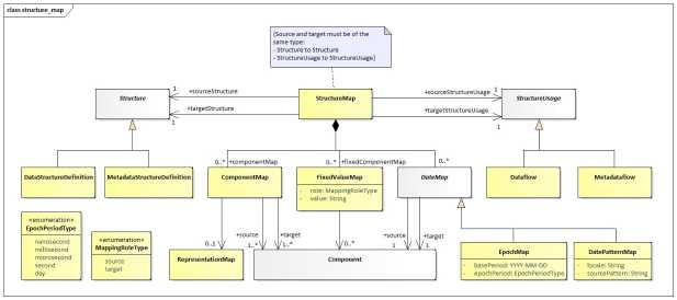
A StructureMap allows mapping between Data Structures or Dataflows. It ultimately maps one DataStructureDefinition to another (source to target) although it can do this via the Dataflow or directly against the DataStructureDefinition.

The StructureMap defines how the structure of a source DataStructureDefinition relates to the structure of the target DataStructureDefinition. The term structure in this instance refers to the Dimensions and Attributes (collectively called Components). An example relationship is source REF_AREA Dimension maps to target COUNTRY Dimension. When converting data, systems should interpret this, as ‘data reported against REF_AREA in the source dataset, should be converted to data against COUNTRY in the target dataset’. StructureMaps can make use of the RepresentationMap to describe how the reported value map, if there is a mapping to be done on the value, for example source REF_AREA.US may map to COUNTRY.USA. In the case of mapping Dates, the EpochMap or DatePatternMap is used and maintained in the StructureMap that uses it.

9.1.1 Class Diagram – Relationship

SDMX 3-0-0 SECTION 2 FINAL-1.0 (1)_en_7ada20ba.jpg

Figure 37: Relationship Class diagram of the Structure Map

9.1.2 Explanation of the Diagram

9.1.2.1 Narrative

The StructureMap is a MaintainableArtefact. The StructureMap can either map a source and target DataStructureDefinition or a source and target Dataflow, it cannot mix source and target types. The StructureMap contains zero or more ComponentMaps.

Each ComponentMap maps one or more Components from the source DataStructureDefinition to one or more Components in the target DataStructureDefinition1. In addition, the StructureMap contains zero or more FixedValueMaps. In this case, one or more Components, from the source or target DataStructureDefinition, map to a fixed value.

The rules pertaining to how reported values map, are maintained in either a RepresentationMap, EpochMap, or DatePatternMap. A ComponentMap can only reference one of these mapping types to define how the reported values relate from source Dataset to the target Dataset. If a ComponentMap has more than 1 source or target, a RepresentationMap must be used to describe how the values map, as it is the only map which can define multiple source and target values in combination.

If the ComponentMap does not reference any map type to describe how the values map in a Dataset, then the values from the source Dataset are copied to the target Dataset verbatim, with no mapping rules being applied.

A RepresentationMap is a separate Maintainable structure. EpochMap and DatePatternMap are maintained in the same StructureMap and are referenced locally from the ComponentMap. EpochMap and DatePatternMap are maintained outside of the ComponentMap and can therefore be reused by multiple ComponentMaps.

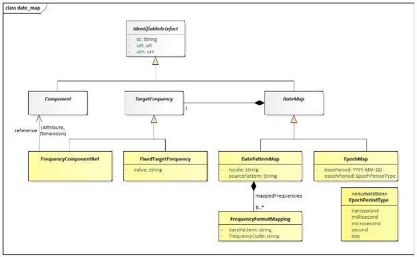
9.1.3 Class Diagram – Epoch Mapping and Date Pattern Mapping

SDMX 3-0-0 SECTION 2 FINAL-1.0 (1)_en_b4db7365.jpg

Figure 38: Relationship Class diagram of the EpochMap and DatePatternMap

9.1.4 Explanation of the Diagram

9.1.4.1 Narrative

The EpochMap and DatePatternMap are both IdentifiableArtefact. An EpochMap and DatePatternMap both provide the ability to map source to target date formats. The EpochMap describes the source date as the number of epochs since a point in time, where the duration of each epoch is defined, e.g., number of milliseconds since 1970. The DatePatternMap describes the source date as a pattern for example MM-YYYY, accompanied by the appropriate locale.

Both mappings describe the target date as a frequency Identifier. The frequency identifier is given either a fixed value, e.g., ‘A’ or a reference to a Dimension or Attribute in the target DataStructureDefinition of the StructureMap, e.g. ‘FREQ’. In the latter case, the frequency id is derived at run time when the output series and observations are generated. Dates mapped using the frequency lookup can therefore be mapped using different frequencies depending on the series or observation being converted.

If the Frequency Identifier aligns with standard SDMX frequencies the output date format can be derived using standard SDMX date formatting (e.g., A=YYYY, Q=YYYY-Qn). If the SDMX standard formatting is not desired or if the frequency Id is not a standard SDMX frequency Code, the FrequencyFormatMapping can be used to describe the relationship between the frequency Id and the output date format, e.g., A01=YYYY.

9.1.4.2 Definitions

ClassFeatureDescription
StructureMap

Inherits from
MaintainableArtefact

Links a source and target structure where there is a semantic equivalence between the source and the target structures.
 +sourceStructureAssociation to the source Data Structure.
 +targetStructureAssociation to the target Data Structure
 +sourceStructureUsageAssociation to the source Dataflow.
 +targetStructureUsageAssociation to the target Dataflow.
ComponentMap

Inherits from
AnnotableArtefact

Links source and target Component(s) where there is a semantic equivalence between the source and the target Components.
 +sourceAssociation to zero or more source Components.
 +targetAssociation to zero or more the target Components.
 mappingRulesReference to either a RepresentationMap, an EpochMap or a DatePatternMap.
FixedValueMap

Inherits from
AnnotableArtefact

Links a Component (source or target) to a fixed value.
 valueThe value that a Component will be fixed in a fixed component map.
DateMap

Inherits from
IdentifiableArtefact

 
 freqDimensionThe Dimension or Attribute of the target Data Structure Definition which will hold the frequency information for date conversion. Mutually exclusive with targetFrequencyId.
 yearStartThe date of the start of the year, enabling mapping from high frequency to lower frequency formats.
 resolvePeriodWhich point in time to resolve to when mapping from low frequency to high frequency periods.
 mappedFrequenciesA reference to a map of frequency id to date pattern for output.
EpochMap

Inherits from
DateMap

 
 basePeriodEpoch zero starts on this period.
 targetFrequencyIdThe frequency to convert the input date into. Mutually exclusive with freqDimension.
 epochPeriodDescribes the period of time that each epoch represents.
DatePatternMapInherits from DateMapDescribed a source date based on a string pattern, and how it maps to the target date.
 localeThe locale on which the input will be parsed according to the pattern.
DateMapping  
 sourcePatternDescribes the source date using conventions for describing years, months, days, etc.
 targetFrequencyIdThe frequency to convert the input date into. Mutually exclusive with freqDimension.
FrequencyFormatMap ping

Inherits from
IdentifiableArtefact

Describes the relationship between a frequency Id to the what the output date is formatted
 frequencyIdThe string used to describe the frequency
 datePatternThe output date pattern for that frequency

  1. ^ Source and target Data Structure Definition are either directly linked from the StructureMap or indirectly via the linked source and target Dataflow
© Semantic R&D Group, 2026