- Contents
9.1 Overview
The DSD Components of Dimension and Attribute can play a specific role in the DSD and it is important to some applications that this role is specified. For instance, the following roles are some examples:
- Frequency – in a data set the content of this Component contains information on the frequency of the observation values.
- Geography – in a data set the content of this Component contains information on the geographic location of the observation values.
9.2 Information Model
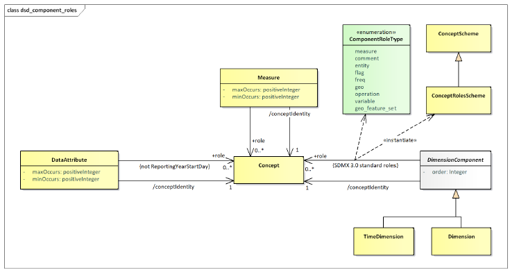
The Information Model for this is shown below:

Figure 19: Information Model Extract for Concept Role
It is possible to specify zero or more concept roles for a Dimension, Measure and Data Attribute. The Time Dimension has explicitly defined roles and cannot be further specified with additional concept roles.
9.3 Technical Mechanism
The mechanism for maintain and using concept roles is as follows:
- A standard Concept Scheme maintained in the Global Registry, with the following identification: SDMX:CONCEPT_ROLES(1.0.0), shall include the default roles, specified by the SDMX SWG (as detailed in 9.5).
- Any recognized Agency can have a concept scheme that contains concepts that identify concept roles. Indeed, from a technical perspective any agency can have more than one of these schemes, though this is not recommended.
- The concept scheme that contains the "role" concepts can contain concepts that do not play a role.
- There is no explicit indication on the Concept whether it is a 'role' concept.
- Therefore, any concept in any concept scheme is capable of being a 'role' concept.
- It is the responsibility of Agencies to ensure their community knows which concepts in which concept schemes play a 'role' and the significance and interpretation of this role. In other words, such concepts must be known by applications, there is no technical mechanism that can inform an application on how to process such a 'role'.
- If the concept referenced in the Concept Identity in a DSD component (Dimension, Measure Dimension, Attribute) is contained in the concept scheme containing concept roles then the DSD component could play the role implied by the concept, if this is understood by the processing application.
- If the concept referenced in the Concept Identity in a DSD component (Dimension, Measure Dimension, Attribute) is not contained in the concept scheme containing concept roles, and the DSD component is playing a role, then the concept role is identified by the Concept Role in the schema.
9.4 SDMX-ML Examples in a DSD
The standard roles Concept Scheme, is still a normal Concept Scheme, thus it may be used also for the concept identity of a Component, e.g., the 'FREQ':

Given this is the standard roles Concept Scheme, any application should interpret the above Dimension to have the role of Frequency.
Using a Concept Scheme that is not the standard roles Concept Scheme where it is required to assign a role using the standard roles Concept Scheme. Again, FREQ is chosen as the example.

This explicitly states that this Dimension is playing a role identified by the FREQ concept in the standard roles Concept Scheme. Again, the application must interpret this as a Frequency role.
In other cases where a role from a non-standard roles Concept Scheme is used, then the application has to know how to interpret the provided roles, e.g., like in the case below:

This is all that is required for interoperability within a community. Having a standard roles Concept Scheme, maintained by the SDMX SWG, allows the SDMX community to have a common understanding of the roles, while also being able to extend the roles in bilateral (or multilateral) agreements, by maintaining their own roles Concept Scheme. This will then ensure there is interoperability between systems that understand the use of these concepts.
Note that each of the Components (Data Attribute, Measure, Dimension, Time Dimension) has a mandatory identity association (Concept Identity) and if this Concept also identifies the role then it must be interpreted accordingly.
In order for these roles to be extensible and also to enable user communities to maintain community-specific roles, the roles are maintained in a controlled vocabulary which is implemented in SDMX as Concepts in a Concept Scheme. The Component optionally references this Concept if it is required to declare the role explicitly. Note that a Component can play more than one role and therefore multiple "role" concepts can be referenced.
9.5 SDMX standard roles Concept Scheme
As of SDMX 3.0, there is a predefined Concept Scheme, with a set of Concepts that are considered the standard roles for SDMX. Beyond that, a user is free to add other roles, using custom Concept Schemes. This predefined Concept Scheme is the result of the SWG guidelines for Concept Roles, plus that for Measure, and includes the following Concepts:
COMMENT Comment Descriptive text which can be attached to data or metadata. ENTITY Entity Describes the subject of the data set (e.g., a country). FLAG Flag Coded attribute in a data set that represents qualitative information for the cell or partial key (e.g. series) value. FREQ Frequency Time interval at which the source data are collected. GEO Geographical Geographic area to which the measured statistical phenomenon relates. OPERATION Statistical operation Signifies statistical operations have been done on the observations. VARIABLE Variable Characteristic of a unit being observed that may assume more than one of a set of values to which a numerical measure or a category from a classification can be assigned. MEASURE Measure Used for emulating the functionality of the deprecated MeasureDimension. GEO_FEATU RE_SET Geographical Feature Set Georeferencing information to describe the location or the shape of a statistical unit, recognizable object or geographical area. PRIMARY Primary Measure Used for backwards compatibility with SDMX 2.1 and back, or when the “Primary Measure” concept is needed.